Add -format-one-email option
Vuls: VULnerability Scanner
Vulnerability scanner for Linux/FreeBSD, agentless, written in golang.
We have a slack team. Join slack team
README in Japanese
README in French
Abstract
For a system administrator, having to perform security vulnerability analysis and software update on a daily basis can be a burden. To avoid downtime in production environment, it is common for system administrator to choose not to use the automatic update option provided by package manager and to perform update manually. This leads to the following problems.
- System administrator will have to constantly watch out for any new vulnerabilities in NVD(National Vulnerability Database) or similar databases.
 - It might be impossible for the system administrator to monitor all the software if there are a large number of software installed in server.
 - It is expensive to perform analysis to determine the servers affected by new vulnerabilities. The possibility of overlooking a server or two during analysis is there.
 
Vuls is a tool created to solve the problems listed above. It has the following characteristics.
- Informs users of the vulnerabilities that are related to the system.
 - Informs users of the servers that are affected.
 - Vulnerability detection is done automatically to prevent any oversight.
 - Report is generated on regular basis using CRON or other methods. to manage vulnerability.
 
Main Features
- Scan for any vulnerabilities in Linux/FreeBSD Server
- Supports Ubuntu, Debian, CentOS, Amazon Linux, RHEL, FreeBSD and Raspbian
 - Cloud, on-premise, Docker
 
 - Scan middleware that are not included in OS package management
- Scan middleware, programming language libraries and framework for vulnerability
 - Support software registered in CPE
 
 - Agentless architecture
- User is required to only setup one machine that is connected to other target servers via SSH
 
 - Nondestructive testing
 - Pre-authorization is not necessary before scanning on AWS
 - Auto generation of configuration file template
- Auto detection of servers set using CIDR, generate configuration file template
 
 - Email and Slack notification is possible (supports Japanese language)
 - Scan result is viewable on accessory software, TUI Viewer on terminal or Web UI (VulsRepo).
 
What Vuls Doesn't Do
- Vuls doesn't update the vulnerable packages.
 
Setup Vuls
There are 2 ways to setup Vuls.
- 
Docker container
Dockernized-Vuls with vulsrepo UI in it.
You can run install and run Vuls on your machine with only a few commands.
see https://github.com/future-architect/vuls/tree/master/setup/docker - 
Manually
Hello Vuls Tutorial shows how to setup vuls manually. 
Tutorial: Hello Vuls
This tutorial will let you scan the vulnerabilities on the localhost with Vuls.
This can be done in the following steps.
- Launch Amazon Linux
 - Enable to ssh from localhost
 - Install requirements
 - Deploy go-cve-dictionary
 - Deploy Vuls
 - Configuration
 - Prepare
 - Scan
 - Reporting
 - TUI(Terminal-Based User Interface)
 - Web UI (VulsRepo)
 
Step1. Launch Amazon Linux
- 
We are using the old AMI (amzn-ami-hvm-2015.09.1.x86_64-gp2 - ami-383c1956) for this example
 - 
Add the following to the cloud-init, to avoid auto-update at the first launch.
#cloud-config repo_upgrade: none 
Step2. SSH setting
This is required to ssh to itself.
Create a keypair then append public key to authorized_keys
$ ssh-keygen -t rsa
$ cat ~/.ssh/id_rsa.pub >> ~/.ssh/authorized_keys
$ chmod 600 ~/.ssh/authorized_keys
Vuls doesn't support SSH password authentication. So you have to use SSH key-based authentication.
And also, SUDO with password is not supported for security reasons. So you have to define NOPASSWORD in /etc/sudoers on target servers.
Step3. Install requirements
Vuls requires the following packages.
- SQLite3 or MySQL
 - git
 - gcc
 - GNU Make
 - go v1.7.1 or later (The latest version is recommended)
 
$ ssh ec2-user@52.100.100.100  -i ~/.ssh/private.pem
$ sudo yum -y install sqlite git gcc make
$ wget https://storage.googleapis.com/golang/go1.7.1.linux-amd64.tar.gz
$ sudo tar -C /usr/local -xzf go1.7.1.linux-amd64.tar.gz
$ mkdir $HOME/go
Add these lines into /etc/profile.d/goenv.sh
export GOROOT=/usr/local/go
export GOPATH=$HOME/go
export PATH=$PATH:$GOROOT/bin:$GOPATH/bin
Set the OS environment variable to current shell
$ source /etc/profile.d/goenv.sh
Step4. Deploy go-cve-dictionary
$ sudo mkdir /var/log/vuls
$ sudo chown ec2-user /var/log/vuls
$ sudo chmod 700 /var/log/vuls
$
$ mkdir -p $GOPATH/src/github.com/kotakanbe
$ cd $GOPATH/src/github.com/kotakanbe
$ git clone https://github.com/kotakanbe/go-cve-dictionary.git
$ cd go-cve-dictionary
$ make install
The binary was built under $GOPARH/bin
Fetch vulnerability data from NVD.
It takes about 10 minutes (on AWS).
$ cd $HOME
$ for i in {2002..2016}; do go-cve-dictionary fetchnvd -years $i; done
... snip ...
$ ls -alh cve.sqlite3
-rw-r--r-- 1 ec2-user ec2-user 7.0M Mar 24 13:20 cve.sqlite3
Step5. Deploy Vuls
Launch a new terminal and SSH to the ec2 instance.
$ mkdir -p $GOPATH/src/github.com/future-architect
$ cd $GOPATH/src/github.com/future-architect
$ git clone https://github.com/future-architect/vuls.git
$ cd vuls
$ make install
The binary was built under $GOPARH/bin
Step6. Config
Create a config file(TOML format).
Then check the config.
$ cd $HOME
$ cat config.toml
[servers]
[servers.172-31-4-82]
host         = "172.31.4.82"
port        = "22"
user        = "ec2-user"
keyPath     = "/home/ec2-user/.ssh/id_rsa"
$ vuls configtest
Step7. Setting up target servers for Vuls
$ vuls prepare
see Usage: Prepare
Step8. Start Scanning
$ vuls scan
... snip ...
Scan Summary
============
172-31-4-82       amazon 2015.09         94 CVEs      103 updatable packages
Step9. Reporting
View one-line summary
$ vuls report -format-one-line-text -cvedb-path=$PWD/cve.sqlite3
One Line Summary
================
172-31-4-82   Total: 94 (High:19 Medium:54 Low:7 ?:14)        103 updatable packages
View short summary.
$ vuls report -format-short-text
172-31-4-8 (amazon 2015.09)
===========================
Total: 94 (High:19 Medium:54 Low:7 ?:14)        103 updatable packages
CVE-2016-0705   10.0 (High)     Double free vulnerability in the dsa_priv_decode function in
                                crypto/dsa/dsa_ameth.c in OpenSSL 1.0.1 before 1.0.1s and 1.0.2 before 1.0.2g
                                allows remote attackers to cause a denial of service (memory corruption) or
                                possibly have unspecified other impact via a malformed DSA private key.
                                http://www.cvedetails.com/cve/CVE-2016-0705
                                http://people.ubuntu.com/~ubuntu-security/cve/CVE-2016-0705
                                libssl1.0.0-1.0.2f-2ubuntu1 -> libssl1.0.0-1.0.2g-1ubuntu4.5
                                openssl-1.0.2f-2ubuntu1 -> openssl-1.0.2g-1ubuntu4.5
... snip ...
View full report.
$ vuls report -format-full-text
172-31-4-82 (amazon 2015.09)
============================
Total: 94 (High:19 Medium:54 Low:7 ?:14)        103 updatable packages
CVE-2016-0705
-------------
Score           10.0 (High)
Vector          (AV:N/AC:L/Au:N/C:C/I:C/A:C)
Summary         Double free vulnerability in the dsa_priv_decode function in
                crypto/dsa/dsa_ameth.c in OpenSSL 1.0.1 before 1.0.1s and 1.0.2 before 1.0.2g
                allows remote attackers to cause a denial of service (memory corruption) or
                possibly have unspecified other impact via a malformed DSA private key.
CWE             https://cwe.mitre.org/data/definitions/.html
NVD             https://web.nvd.nist.gov/view/vuln/detail?vulnId=CVE-2016-0705
MITRE           https://cve.mitre.org/cgi-bin/cvename.cgi?name=CVE-2016-0705
CVE Details     http://www.cvedetails.com/cve/CVE-2016-0705
CVSS Claculator https://nvd.nist.gov/cvss/v2-calculator?name=CVE-2016-0705&vector=(AV:N/AC:L/...
Ubuntu-CVE      http://people.ubuntu.com/~ubuntu-security/cve/CVE-2016-0705
Package         libssl1.0.0-1.0.2f-2ubuntu1 -> libssl1.0.0-1.0.2g-1ubuntu4.5
                openssl-1.0.2f-2ubuntu1 -> openssl-1.0.2g-1ubuntu4.5
... snip ...
Step10. TUI
Vuls has Terminal-Based User Interface to display the scan result.
$ vuls tui
Step11. Web UI
VulsRepo is a awesome Web UI for Vuls.
Check it out the Online Demo.
Setup Vuls in a Docker Container
see https://github.com/future-architect/vuls/tree/master/setup/docker
Architecture
A. Scan via SSH Mode
B. Scan without SSH (Local Scan Mode)
Deploy Vuls to the scan target server. Vuls issues a command to the local host (not via SSH). Aggregate the JSON of the scan result into another server. Since it is necessary to access the CVE database in order to refine the scan result, start go-cve-dictionary in server mode beforehand. On the aggregation server, you can refer to the scanning result of each scan target server using WebUI or TUI.
go-cve-dictinary
- Fetch vulnerability information from NVD and JVN(Japanese), then insert into SQLite3 or MySQL.
 
Scanning Flow
- Scan vulnerabilities on the servers via SSH and collect a list of the CVE ID
- To scan Docker containers, Vuls connect via ssh to the Docker host and then 
docker execto the containers. So, no need to run sshd daemon on the containers. 
 - To scan Docker containers, Vuls connect via ssh to the Docker host and then 
 
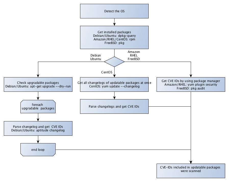
Performance Considerations
- 
On Ubuntu, Debian and Raspbian Vuls issues
apt-get changelogfor each upgradable packages and parse the changelog.
apt-get changelogis slow and resource usage is heavy when there are many updatable packages on target server.
Vuls stores these changelogs to KVS(boltdb).
From the second time on, the scan speed is fast by using the local cache. - 
On CentOS
Vuls issuesyum update --changelogto get changelogs of upgradable packages at once and parse the changelog.
Scan speed is fast and resource usage is light. - 
On Amazon, RHEL and FreeBSD
High speed scan and resource usage is light because Vuls can get CVE IDs by using package manager(no need to parse a changelog). 
| Distribution | Scan Speed | |
|---|---|---|
| Ubuntu | First time: Slow / From the second time: Fast | |
| Debian | First time: Slow / From the second time: Fast | |
| CentOS | Fast | |
| Amazon | Fast | |
| RHEL | Fast | |
| FreeBSD | Fast | |
| Raspbian | First time: Slow / From the second time: Fast | 
Use Cases
Scan All Servers
Scan a Single Server
web/app server in the same configuration under the load balancer
Scan Staging Environment
If there is a staging environment with the same configuration as the production environment, you can scan the server in staging environment
Support OS
| Distribution | Release | 
|---|---|
| Ubuntu | 12, 14, 16 | 
| Debian | 7, 8 | 
| RHEL | 5, 6, 7 | 
| CentOS | 5, 6, 7 | 
| Amazon Linux | All | 
| FreeBSD | 10, 11 | 
| Raspbian | Wheezy, Jessie | 
Usage: Automatic Server Discovery
Discovery subcommand discovers active servers specified in CIDR range, then display the template of config file(TOML format) to terminal.
$ vuls discover -help
discover:
        discover 192.168.0.0/24
Example
$ vuls discover 172.31.4.0/24
# Create config.toml using below and then ./vuls --config=/path/to/config.toml
[slack]
hookURL      = "https://hooks.slack.com/services/abc123/defghijklmnopqrstuvwxyz"
channel      = "#channel-name"
#channel      = "${servername}"
iconEmoji    = ":ghost:"
authUser     = "username"
notifyUsers  = ["@username"]
[email]
smtpAddr      = "smtp.gmail.com"
smtpPort      = "587"
user          = "username"
password      = "password"
from          = "from@address.com"
to            = ["to@address.com"]
cc            = ["cc@address.com"]
subjectPrefix = "[vuls]"
[default]
#port        = "22"
#user        = "username"
#keyPath     = "/home/username/.ssh/id_rsa"
#cpeNames = [
#  "cpe:/a:rubyonrails:ruby_on_rails:4.2.1",
#]
#containers = ["${running}"]
#ignoreCves = ["CVE-2016-6313"]
#optional = [
#    ["key", "value"],
#]
[servers]
[servers.172-31-4-82]
host         = "172.31.4.82"
#port        = "22"
#user        = "root"
#keyPath     = "/home/username/.ssh/id_rsa"
#cpeNames = [
#  "cpe:/a:rubyonrails:ruby_on_rails:4.2.1",
#]
#ignoreCves = ["CVE-2016-6313"]
#optional = [
#    ["key", "value"],
#]
#containers = ["${running}"]
#[servers.172-31-4-82.container]
#type = "lxd"
You can customize your configuration using this template.
Configuration
- 
Slack section
[slack] hookURL = "https://hooks.slack.com/services/abc123/defghijklmnopqrstuvwxyz" channel = "#channel-name" #channel = "${servername}" iconEmoji = ":ghost:" authUser = "username" notifyUsers = ["@username"]- 
hookURL : Incoming webhook's URL
 - 
channel : channel name.
If you set${servername}to channel, the report will be sent to each channel.
In the following example, the report will be sent to the#server1and#server2.
Be sure to create these channels before scanning.[slack] channel = "${servername}" ...snip... [servers] [servers.server1] host = "172.31.4.82" ...snip... [servers.server2] host = "172.31.4.83" ...snip... - 
iconEmoji: emoji
 - 
authUser: username of the slack team
 - 
notifyUsers: a list of Slack usernames to send Slack notifications. If you set
["@foo", "@bar"]to notifyUsers, @foo @bar will be included in text.
So @foo, @bar can receive mobile push notifications on their smartphone. 
 - 
 - 
EMail section
[email] smtpAddr = "smtp.gmail.com" smtpPort = "587" user = "username" password = "password" from = "from@address.com" to = ["to@address.com"] cc = ["cc@address.com"] subjectPrefix = "[vuls]" - 
Default section
[default] #port = "22" #user = "username" #keyPath = "/home/username/.ssh/id_rsa" #cpeNames = [ # "cpe:/a:rubyonrails:ruby_on_rails:4.2.1", #] #containers = ["${running}"] #ignoreCves = ["CVE-2016-6313"] #optional = [ # ["key", "value"], #]Items of the default section will be used if not specified.
 - 
servers section
[servers] [servers.172-31-4-82] host = "172.31.4.82" #port = "22" #user = "root" #keyPath = "/home/username/.ssh/id_rsa" #cpeNames = [ # "cpe:/a:rubyonrails:ruby_on_rails:4.2.1", #] #ignoreCves = ["CVE-2016-6314"] #optional = [ # ["key", "value"], #] #containers = ["${running}"] #[servers.172-31-4-82.container] #type = "lxd"You can overwrite the default value specified in default section.
- host: IP address or hostname of target server
 - port: SSH Port number
 - user: SSH username
 - keyPath: SSH private key path
 - cpeNames: see Usage: Scan vulnerability of non-OS package
 - ignoreCves: CVE IDs that will not be reported. But output to JSON file.
 - optional: Add additional information to JSON report.
 - containers: see [Example: Scan containers (Docker/LXD)(#example-scan-containers-dockerlxd)
 
Vuls supports two types of SSH. One is native go implementation. The other is external SSH command. For details, see -ssh-external option
Multiple SSH authentication methods are supported.
- SSH agent
 - SSH public key authentication (with password and empty password) Password authentication is not supported.
 
 
Usage: Configtest
Configtest subcommand check if vuls is able to connect via ssh to servers/containers defined in the config.toml.
$ vuls configtest --help
configtest:
        configtest
                        [-config=/path/to/config.toml]
                        [-log-dir=/path/to/log]
                        [-ask-key-password]
                        [-ssh-external]
                        [-debug]
                        [SERVER]...
  -ask-key-password
        Ask ssh privatekey password before scanning
  -config string
        /path/to/toml (default "/Users/kotakanbe/go/src/github.com/future-architect/vuls/config.toml")
  -debug
        debug mode
  -log-dir string
        /path/to/log (default "/var/log/vuls")
  -ssh-external
        Use external ssh command. Default: Use the Go native implementation
And also, configtest subcommand checks sudo settings on target servers whether Vuls is able to SUDO with nopassword via SSH.
Example of /etc/sudoers on target servers
- CentOS and RHEL
 
vuls ALL=(root) NOPASSWD: /usr/bin/yum
- Ubuntu, Debian and Raspbian
 
vuls ALL=(root) NOPASSWD: /usr/bin/apt-get
- It is possible to scan without root privilege for Amazon Linux, FreeBSD.
 
Usage: Prepare
Prepare subcommand installs required packages on each server.
| Distribution | Release | Requirements | 
|---|---|---|
| Ubuntu | 12, 14, 16 | - | 
| Debian | 7, 8 | aptitude | 
| CentOS | 5 | yum-changelog | 
| CentOS | 6, 7 | yum-plugin-changelog | 
| Amazon | All | - | 
| RHEL | 5, 6, 7 | - | 
| FreeBSD | 10 | - | 
| Raspbian | Wheezy, Jessie | - | 
$ vuls prepare -help
prepare:
	prepare
			[-config=/path/to/config.toml]
			[-log-dir=/path/to/log]
			[-ask-key-password]
			[-assume-yes]
			[-debug]
			[-ssh-external]
			[SERVER]...
  -ask-key-password
    	Ask ssh privatekey password before scanning
  -ask-sudo-password
    	[Deprecated] THIS OPTION WAS REMOVED FOR SECURITY REASONS. Define NOPASSWD in /etc/sudoers on target servers and use SSH key-based authentication
  -assume-yes
    	Assume any dependencies should be installed
  -config string
    	/path/to/toml (default "$PWD/config.toml")
  -debug
    	debug mode
  -log-dir string
      /path/to/log (default "/var/log/vuls")
  -ssh-external
    	Use external ssh command. Default: Use the Go native implementation
Usage: Scan
$ vuls scan -help
scan:
        scan
                [-config=/path/to/config.toml]
                [-results-dir=/path/to/results]
                [-log-dir=/path/to/log]
                [-cachedb-path=/path/to/cache.db]
                [-ssh-external]
                [-containers-only]
                [-skip-broken]
                [-http-proxy=http://192.168.0.1:8080]
                [-ask-key-password]
                [-debug]
                [-pipe]
                [SERVER]...
  -ask-key-password
        Ask ssh privatekey password before scanning
  -cachedb-path string
        /path/to/cache.db (local cache of changelog for Ubuntu/Debian)
  -config string
        /path/to/toml
  -containers-only
        Scan containers only. Default: Scan both of hosts and containers
  -debug
        debug mode
  -http-proxy string
        http://proxy-url:port (default: empty)
  -log-dir string
        /path/to/log (default "/var/log/vuls")
  -pipe
        Use stdin via PIPE
  -results-dir string
        /path/to/results
  -skip-broken
        [For CentOS] yum update changelog with --skip-broken option
  -ssh-external
        Use external ssh command. Default: Use the Go native implementation
-ssh-external option
Vuls supports different types of SSH.
By Default, using a native Go implementation from crypto/ssh.
This is useful in situations where you may not have access to traditional UNIX tools.
To use external ssh command, specify this option.
This is useful If you want to use ProxyCommand or cipher algorithm of SSH that is not supported by native go implementation.
Don't forget to add below line to /etc/sudoers on the target servers. (username: vuls)
Defaults:vuls !requiretty
-ask-key-password option
| SSH key password | -ask-key-password | |
|---|---|---|
| empty password | - | |
| with password | required | or use ssh-agent | 
Example: Scan all servers defined in config file
$ vuls scan -ask-key-password
With this sample command, it will ..
- Ask SSH key password before scanning
 - Scan all servers defined in config file
 
Example: Scan specific servers
$ vuls scan server1 server2
With this sample command, it will ..
- Use SSH Key-Based authentication with empty password (without -ask-key-password option)
 - Scan only 2 servers (server1, server2)
 
Example: Scan via shell instead of SSH.
Vuls scans localhost instead of SSH if the host address is localhst or 127.0.0.1 and the port is local in config.
For more details, see Architecture section
- config.toml
[servers] [servers.localhost] host = "localhost" # or "127.0.0.1" port = "local" 
Example: Scan containers (Docker/LXD)
It is common that keep containers running without SSHd daemon.
see Docker Blog:Why you don't need to run SSHd in your Docker containers
Docker
Vuls scans Docker containers via docker exec instead of SSH.
For more details, see Architecture section
- 
To scan all of running containers
"${running}"needs to be set in the containers item.[servers] [servers.172-31-4-82] host = "172.31.4.82" user = "ec2-user" keyPath = "/home/username/.ssh/id_rsa" containers = ["${running}"] - 
To scan specific containers
The container ID or container name needs to be set in the containers item.
In the following example, onlycontainer_name_aand4aa37a8b63b9will be scanned.
Be sure to check these containers are running state before scanning.
If specified containers are not running, Vuls gives up scanning with printing error message.[servers] [servers.172-31-4-82] host = "172.31.4.82" user = "ec2-user" keyPath = "/home/username/.ssh/id_rsa" containers = ["container_name_a", "4aa37a8b63b9"] - 
To scan containers only
- --containers-only option is available.
 
 
LXD
Vuls scans lxd via lxc exec instead of SSH.
[servers]
[servers.172-31-4-82]
host         = "172.31.4.82"
user        = "ec2-user"
keyPath     = "/home/username/.ssh/id_rsa"
containers = ["${running}"]
[servers.172-31-4-82.container]
type = "lxd"
Usage: Report
report:
        report
                [-lang=en|ja]
                [-config=/path/to/config.toml]
                [-results-dir=/path/to/results]
                [-log-dir=/path/to/log]
                [-refresh-cve]
                [-cvedb-type=sqlite3|mysql]
                [-cvedb-path=/path/to/cve.sqlite3]
                [-cvedb-url=http://127.0.0.1:1323 or mysql connection string]
                [-cvss-over=7]
                [-ignore-unscored-cves]
                [-to-email]
                [-to-slack]
                [-to-localfile]
                [-to-s3]
                [-to-azure-blob]
                [-format-json]
                [-format-xml]
                [-format-one-email]
                [-format-one-line-text]
                [-format-short-text]
                [-format-full-text]
                [-gzip]
                [-aws-profile=default]
                [-aws-region=us-west-2]
                [-aws-s3-bucket=bucket_name]
                [-azure-account=accout]
                [-azure-key=key]
                [-azure-container=container]
                [-http-proxy=http://192.168.0.1:8080]
                [-debug]
                [-debug-sql]
                [-pipe]
                [SERVER]...
  -aws-profile string
        AWS profile to use (default "default")
  -aws-region string
        AWS region to use (default "us-east-1")
  -aws-s3-bucket string
        S3 bucket name
  -azure-account string
        Azure account name to use. AZURE_STORAGE_ACCOUNT environment variable is used if not specified
  -azure-container string
        Azure storage container name
  -azure-key string
        Azure account key to use. AZURE_STORAGE_ACCESS_KEY environment variable is used if not specified
  -config string
        /path/to/toml
  -cvedb-path string
        /path/to/sqlite3 (For get cve detail from cve.sqlite3)
  -cvedb-type string
        DB type for fetching CVE dictionary (sqlite3 or mysql) (default "sqlite3")
  -cvedb-url string
        http://cve-dictionary.com:8080 or mysql connection string
  -cvss-over float
        -cvss-over=6.5 means reporting CVSS Score 6.5 and over (default: 0 (means report all))
  -debug
        debug mode
  -debug-sql
        SQL debug mode
  -format-full-text
        Detail report in plain text
  -format-json
        JSON format
  -format-one-email
        Send all the host report via only one EMail (Specify with -to-email)
  -format-one-line-text
        One line summary in plain text
  -format-short-text
        Summary in plain text
  -format-xml
        XML format
  -gzip
        gzip compression
  -http-proxy string
        http://proxy-url:port (default: empty)
  -ignore-unscored-cves
        Don't report the unscored CVEs
  -lang string
        [en|ja] (default "en")
  -log-dir string
        /path/to/log (default "/var/log/vuls")
  -pipe
        Use stdin via PIPE
  -refresh-cve
        Refresh CVE information in JSON file under results dir
  -results-dir string
        /path/to/results
  -to-azure-blob
        Write report to Azure Storage blob (container/yyyyMMdd_HHmm/servername.json/xml/txt)
  -to-email
        Send report via Email
  -to-localfile
        Write report to localfile
  -to-s3
        Write report to S3 (bucket/yyyyMMdd_HHmm/servername.json/xml/txt)
  -to-slack
        Send report via Slack
Example: Send scan results to Slack
$ vuls report \
      -to-slack \
      -cvss-over=7 \
      -cvedb-path=$PWD/cve.sqlite3
With this sample command, it will ..
- Send scan results to slack
 - Only Report CVEs that CVSS score is over 7
 
Example: Put results in S3 bucket
To put results in S3 bucket, configure following settings in AWS before reporting.
- Create S3 bucket. see Creating a Bucket
 - Create access key. The access key must have read and write access to the AWS S3 bucket. see Managing Access Keys for IAM Users
 - Configure the security credentials. see Configuring the AWS Command Line Interface
 
$ vuls report \
      -cvedb-path=$PWD/cve.sqlite3 \
      -to-s3 \
      -format-json \
      -aws-region=ap-northeast-1 \
      -aws-s3-bucket=vuls \
      -aws-profile=default
With this sample command, it will ..
- Put scan result(JSON) in S3 bucket. The bucket name is "vuls" in ap-northeast-1 and profile is "default"
 
Example: Put results in Azure Blob storage
To put results in Azure Blob Storage, configure following settings in Azure before reporting.
- Create a Azure Blob container
 
$ vuls scan \
      -cvedb-path=$PWD/cve.sqlite3 \
      -report-azure-blob \
      -azure-container=vuls \
      -azure-account=test \
      -azure-key=access-key-string
With this sample command, it will ..
- Put scan result(JSON) in Azure Blob Storage. The container name is "vuls", storage account is "test" and accesskey is "access-key-string"
 
account and access key can be defined in environment variables.
$ export AZURE_STORAGE_ACCOUNT=test
$ export AZURE_STORAGE_ACCESS_KEY=access-key-string
$ vuls scan \
      -cvedb-path=$PWD/cve.sqlite3 \
      -report-azure-blob \
      -azure-container=vuls
Example: IgnoreCves
Define ignoreCves in config if you don't want to report(Slack, EMail, Text...) specific CVE IDs. But these ignoreCves will be output to JSON file like below.
- config.toml
 
[default]
ignoreCves = ["CVE-2016-6313"]
[servers.bsd]
host     = "192.168.11.11"
user     = "kanbe"
ignoreCves = ["CVE-2016-6314"]
- bsd.json
 
[
  {
    "ServerName": "bsd",
    "Family": "FreeBSD",
    "Release": "10.3-RELEASE",
    "IgnoredCves" : [
      "CveDetail" : {
        "CVE-2016-6313",
        ...
      },
      "CveDetail" : {
        "CVE-2016-6314",
        ...
      }
    ]
  }
]
Example: Add optional key-value pairs to JSON
Optional key-value can be outputted to JSON.
The key-value in the default section will be overwritten by servers section's key-value.
For instance, you can use this field for Azure ResourceGroup name, Azure VM Name and so on.
- config.toml
 
[default]
optional = [
	["key1", "default_value"],
	["key3", "val3"],
]
[servers.bsd]
host     = "192.168.11.11"
user     = "kanbe"
optional = [
	["key1", "val1"],
	["key2", "val2"],
]
- bsd.json
 
[
  {
    "ServerName": "bsd",
    "Family": "FreeBSD",
    "Release": "10.3-RELEASE",
    .... snip ...
    "Optional": [
      [  "key1", "val1" ],
      [  "key2", "val2" ],
      [  "key3", "val3" ]
    ]
  }
]
Example: Use MySQL as a DB storage back-end
$ vuls scan \
      -cvedb-type=mysql \
      -cvedb-url="user:pass@tcp(localhost:3306)/dbname?parseTime=true"
Usage: Scan vulnerabilites of non-OS packages
It is possible to detect vulnerabilities in non-OS packages, such as something you compiled by yourself, language libraries and frameworks, that have been registered in the CPE.
- 
How to search CPE name by software name
- 
NVD: Search Common Platform Enumerations (CPE)
Check CPE Naming Format: 2.2 - 
go-cpe-dictionary is a good choice for geeks.
You can search a CPE name by the application name incrementally. 
 - 
 - 
Configuration
To detect the vulnerability of Ruby on Rails v4.2.1, cpeNames needs to be set in the servers section.[servers] [servers.172-31-4-82] host = "172.31.4.82" user = "ec2-user" keyPath = "/home/username/.ssh/id_rsa" cpeNames = [ "cpe:/a:rubyonrails:ruby_on_rails:4.2.1", ] 
Usage: Integrate with OWASP Dependency Check to Automatic update when the libraries are updated (Experimental)
OWASP Dependency check is a utility that identifies project dependencies and checks if there are any known, publicly disclosed, vulnerabilities.
Benefit of integrating Vuls And OWASP Dependency Check is below.
- Automatic Update of Vuls config when the libraries are updated.
 - Reporting by Email or Slack by using Vuls.
 - Reporting in Japanese
- OWASP Dependency Check supports only English
 
 
How to integrate Vuls with OWASP Dependency Check
- 
Execute OWASP Dependency Check with --format=XML option.
 - 
Define the xml file path of dependency check in config.toml.
[servers] [servers.172-31-4-82] host = "172.31.4.82" user = "ec2-user" keyPath = "/home/username/.ssh/id_rsa" dependencyCheckXMLPath = "/tmp/dependency-check-report.xml" 
Usage: TUI
Display the latest scan results
tui:
        tui
                [-cvedb-type=sqlite3|mysql]
                [-cvedb-path=/path/to/cve.sqlite3]
                [-cvedb-url=http://127.0.0.1:1323 or mysql connection string]
                [-results-dir=/path/to/results]
                [-refresh-cve]
                [-debug-sql]
                [-pipe]
  -cvedb-path string
        /path/to/sqlite3 (For get cve detail from cve.sqlite3) (default "/Users/kotakanbe/go/src/github.com/future-architect/vuls/cve.sqlite3")
  -cvedb-type string
        DB type for fetching CVE dictionary (sqlite3 or mysql) (default "sqlite3")
  -cvedb-url string
        http://cve-dictionary.com:8080 or mysql connection string
  -debug-sql
        debug SQL
  -pipe
        Use stdin via PIPE
  -refresh-cve
        Refresh CVE information in JSON file under results dir
  -results-dir string
        /path/to/results (default "/Users/kotakanbe/go/src/github.com/future-architect/vuls/results")
Key binding is below.
| key | ||
|---|---|---|
| TAB | move cursor among the panes | |
| Arrow up/down | move cursor to up/down | |
| Ctrl+j, Ctrl+k | move cursor to up/down | |
| Ctrl+u, Ctrl+d | page up/down | 
For details, see https://github.com/future-architect/vuls/blob/master/report/tui.go
Display the previous scan results
- Display the list of scan results.
 
$ vuls history
2016-12-30T10:34:38+09:00 1 servers: u16
2016-12-28T19:15:19+09:00 1 servers: ama
2016-12-28T19:10:03+09:00 1 servers: cent6
- Display the result of scan 2016-12-30T10:34:38+09:00
 
$ vuls tui 2016-12-30T10:34:38+09:00
Display the previous scan results using peco
$ vuls history | peco | vuls tui -pipe
Usage: go-cve-dictionary on different server
Run go-cve-dictionary as server mode before scanning on 192.168.10.1
$ go-cve-dictionary server -bind=192.168.10.1 -port=1323
Run Vuls with -cvedb-url option.
$ vuls scan -cvedb-url=http://192.168.0.1:1323
Usage: Update NVD Data
see go-cve-dictionary#usage-fetch-nvd-data
Update Vuls With Glide
- Update go-cve-dictionary
If the DB schema was changed, please specify new SQLite3 or MySQL DB file. 
$ cd $GOPATH/src/github.com/kotakanbe/go-cve-dictionary
$ git pull
$ mv vendor /tmp/foo
$ make install
- Update vuls
 
$ cd $GOPATH/src/github.com/future-architect/vuls
$ git pull
$ mv vendor /tmp/bar
$ make install
Binary file was built under $GOPARH/bin
Misc
- 
Unable to go get vuls
Update git to the latest version. Old version of git can't get some repositories.
see https://groups.google.com/forum/#!topic/mgo-users/rO1-gUDFo_g - 
HTTP Proxy Support
If your system is behind HTTP proxy, you have to specify --http-proxy option. - 
How to Daemonize go-cve-dictionary
Use Systemd, Upstart or supervisord, daemontools... - 
How to Enable Automatic-Update of Vulnerability Data.
Use job scheduler like Cron (with -last2y option). - 
How to Enable Automatic-Scan.
Use job scheduler like Cron.
Set NOPASSWORD option in /etc/sudoers on target servers.
Use SSH Key-Based Authentication with no passphrase or ssh-agent. - 
How to cross compile
$ cd /path/to/your/local-git-reporsitory/vuls $ GOOS=linux GOARCH=amd64 go build -o vuls.amd64 - 
Logging
Log is under /var/log/vuls/ - 
Debug
Run with --debug, --sql-debug option. - 
Adjusting Open File Limit
Riak docs is awesome. - 
Does Vuls accept ssh connections with fish-shell or old zsh as the login shell?
No, Vuls needs a user on the server for bash login. see also #8 - 
Windows
Use Microsoft Baseline Security Analyzer. MBSA 
Related Projects
- 
k1LoW/ssh_config_to_vuls_config
ssh_config to vuls config TOML format - 
usiusi360/vulsrepo
VulsRepo is visualized based on the json report output in vuls.
Youtube

 
Data Source
Authors
kotakanbe (@kotakanbe) created vuls and these fine people have contributed.
Contribute
- fork a repository: github.com/future-architect/vuls to github.com/you/repo
 - get original code: go get github.com/future-architect/vuls
 - work on original code
 - add remote to your repo: git remote add myfork https://github.com/you/repo.git
 - push your changes: git push myfork
 - create a new Pull Request
 
Change Log
Please see CHANGELOG.
License
Please see LICENSE.










