This website requires JavaScript.
Explore
Help
Register
Sign In
Stage
/
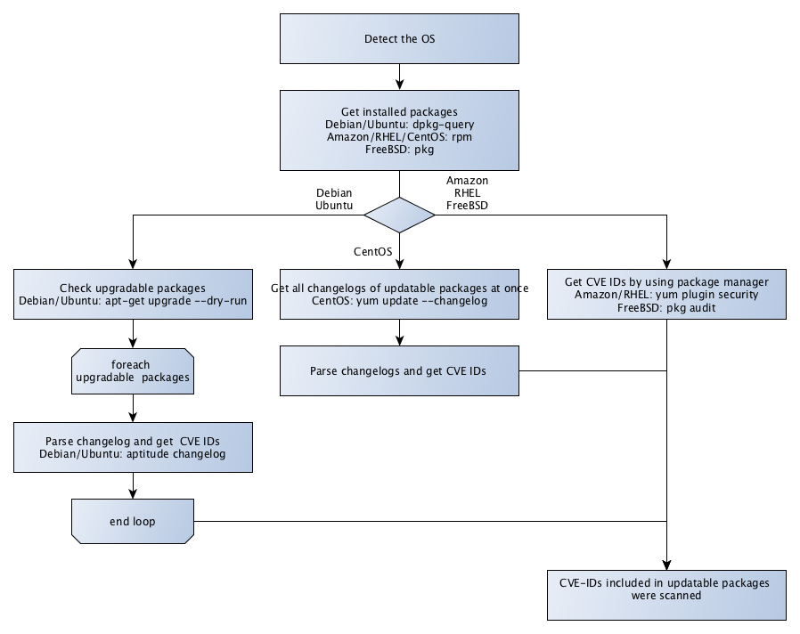
vuls
Watch
4
Star
0
Fork
0
You've already forked vuls
Code
Issues
Pull Requests
Actions
Packages
Projects
Releases
Wiki
Activity
Files
33b2aa2d52c0b9954f45d7769b37954bf4361802
vuls
/
img
/
vuls-scan-flow.png
Kota Kanbe
155cadf901
Add report subcommand, change scan options. Bump up ver
#239
2017-01-05 13:40:25 +09:00
72 KiB
898x712px
Raw
History